Ceci est une ancienne révision du document !
Table des matières
Dolibarr : installation gratuite chez Amen.fr (hébergement offert)
Ce tutoriel montre comment installer Dolibarr sur un hébergement gratuit offert par Amen.fr.
Introduction
- L'offre de Amen.fr avec un nom de domaine .fr à un euro et un micro hébergement offert : Voir la vidéo https://www.youtube.com/watch?v=BLbTt45e85Y&t=0s Pour vous procurer le pack domaine chez Amen.fr : https://sf66.eu/amenfr
- Pourquoi pas une installation locale par exemple avec Doliwamp ?
- Avec Doliwamp, vous aurez du mal à faire évoluer les versions des composants du serveur ou de Dolibarr.
- Il est conseillé de faire une installation sur un serveur distant comme le micro hébergement proposé par Amen.fr.
- Mais une installation locale permet les tests de mise à jour, de plugins, etc. : les tests de sauvegarde restauration, etc. devront être faits sur une installation locale.
- Mais cela pourra intervenir dans un second temps et vous pourrez utiliser l'hébergement de Amen.fr pour vous familiariser avec l'utilisation d'un serveur web distant.
Quelle version installer ? :- Dernière version disponible à l'heure de ce tuto : version 13.
- Mais nous allons installer une version antérieure (la dernière version mineure de la version 12) pour ne pas subir d'éventuels bugs résiduels de la dernière version.
Les étapes de la procédure d'installation :- Créer la base de données chez Amen.fr
- Télécharger Dolibarr (avant-dernière version) sur le site github de dolibarr
- Via FTP, transférer sur le serveur de Amen.fr les fichiers téléchargés, préalablement décompressés
- Installer Dolibarr en se connectant au domaine
- Verrouiller l'installation pour empêcher une installation tierce éventuellement malveillante
Pré-requis
Première étape : Créer la base de données chez Amen.fr
- Donnez un nom de base de données :
- le nom de la base de données est toujours précédé de l'identifiant cpanel (lisible en haut à droite)
- Principe de nommage :
- deux premières lettres : db comme dolibarr
- deux suivantes : an (première et dernière lettres du nom de domaine acop.phon)
- et 1 (c'est la première installation de dolibarr que je fais)
Créez l'utilisateur de la base de données :- Nom d'utilisateur : le même que celui de la base de données, avec dban1
- Mot de passe
- Confirmation du mot de passe
attribuer les droits à l'utilisateur :- Cochez TOUS LES PRIVILÈGES pour lui donner tous les droits
Autres étapes
Deuxième étape : Télécharger Dolibarr
- Sur le navigateur, ouvrez https://github.com/Dolibarr/dolibarr/
- Deux façons d'y accéder : cliquez sur la flèche de l'onglet develop etDans le répertoire de téléchargement, dézippez le fichier, ce qui crée le répertoire décompressé de dolibarr 12.0.4
Troisième étape : transférer les fichiers via FTP
Ayez sous la main :
- base de données
- mot de passe
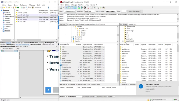
- Ouvrez Filezilla
- Connectez-vous au serveur de amen.fr : collez l'URL, le nom d'utilisateur et le mot de passe et cliquez sur Connexion rapide
- le site distant (l'hébergement chez amen.fr) s'affiche sur la droite
Transférez le contenu du répertoire htdocs du site local vers le répertoire public_html de l'hébergement amen.fr :- sur le site distant, double cliquez sur public_html pour vous positionner dans ce répertoire
- sur le site local :
- sélectionnez tous les répertoires et fichiers
Quatrième étape : Installer Dolibarr
- Dans votre navigateur, ouvrez la page accope.fun/install pour lancer l'installation :
- Langue par défaut : laisser Détection automatique 1)
Ici, toutes les coches sont vertes sauf : Votre installation de php ne supporte pas les fonctions intl :
- Pour régler ce problème de php sur l'hébergement de amen.fr :
- Retournez dans cPanel
- Dans le paragraphe LOGICIEL, 2) cliquez sur Sélectionner une version de PHP

- Cherchez l'extension intl : elle n'est pas cochée, ce qui veut dire qu'elle n'est pas installée 3)
Cliquez sur DémarrerLa page de configuration de l'installation s'affiche. Vérifiez et modifiez ce qui est nécessaire :- Serveur web :
- Répertoire contenant les pages web : /home/mon_identifiant/public_html → c'est bien ce qui était dans Filezilla
- Répertoire devant contenir les documents générés (PDF, etc.) 4) : on a créé le répertoire documents non pas dans public_html mais dans un répertoire en dehors de ce qui est accessible sur le web et qu'on l'a appelé dolibarr → modifiez le nom du répertoire, soit ici : …/dolibarr/documents
- URL racine : laisser https://accope.fun
- Cochez Forcer les connexions sécurisées HTTPS : quand quelqu'un tape http://accope.fun, automatiquement il va être redirigé sur la version https. Si vous ne cochez pas ça, ça ne sera pas fait et il se connectera en http non sécurisé. Ce n'est pas souhaitable car la première chose qu'on saisit sur dolibarr quand on se connecte sur acop.phone, c'est un identifiant et un mot de passe. C'est pour ça que systématiquement j'active https sur l'hébergement et je coche ici cette case pour forcer l'utilisation d' https.

Base de données Dolibarr :- Nom de la base de données : celui qu'on a rentré lors de la création de la base de données
- Type du pilote : mysqli
- Serveur de base de données : localhost
- Port : 3306
- Préfixe des tables : le changer pour une question de sécurité ; ici, an_ (première et dernière lettre)
- Créer la base de données : ne pas cocher puisque la base de données est déjà créée
- Identifiant : celui rentré lors de la création de la base de données
- Mot de passe : celui rentré lors de la création de la base de données
- Créer le propriétaire ou lui affecter les droits à la base : pas la peine de cocher puisqu'on a déjà créé l'utilisateur et qu'on lui a déjà attribué les droits
toutes les coches sont vertes, on va pouvoir continuer- S'il y a une coche rouge, revenez en arrière et modifiez une information que vous avez certainement mal renseignée
Vérification de connexion à la base de données :- la table est prête, on peut passer maintenant directement à l'installation.
Création du compte administrateur de Dolibarr :- Identifiant : identifiant de l'administrateur de Dolibarr = un nom aléatoire + admin, ici carlitadmin (pour un utilisateur, le même nom + util pour bien différencier le compte administrateur et le compte utilisateur)
- Mot de passe : mot de passe de l'administrateur de dolibarr (Pour le mot de passe, évitez les caractères spéciaux)
- Vérification du mot de passe : confirmez le mot de passe
Fin de l'installation :00:22:21,630 Je vais cliquez ici donc il me propose automatiquement l'identifiant de l'administrateur, il ne me reste plus ici qu'à renseigner le mot de passe et me connecter.
00:22:30,060 Je suis connecté à l'administration de dolibarr que je viens d'installer sur l'hébergement amen.fr.
00:22:41,850 C'est tout à fait possible d'installer dolibarr sur un nom de domaine offert ou à quelques euros et surtout un micro hébergement offert, donc l'installation fonctionne tout à fait correctement.
00:22:59,290 On a vérifié que l'on pouvait se connecter aux comptes administrateurs de dolibarr.
00:23:04,540 Pour pouvoir faire la configuration du logiciel, il reste la dernière étape à faire qui est de verrouiller l'installation.
00:23:18,600 Pour verrouiller l'installation, il faut aller mettre un fichier qui s'appelle install.lock dans le répertoire document.
00:23:30,190 C'est ce que je vais faire avec Filezilla.
00:23:35,620 Je vais me rendre dans le répertoire dolibarr dans lequel j'ai créé le répertoire document.
00:23:43,120 Je vais remonter puisque là je suis pas au bon endroit, je suis dans public, je vais aller dans le répertoire documents et dans le répertoire documents, je vais faire un clic droit et je vais faire créer un nouveau fichier que je vais appeler install.lock et je clique sur ok.
00:24:05,710 Le fichier est présent, ça veut dire que maintenant les installations ou les mises à jour sont verrouillées.
00:24:12,490 Si vous voulez par la suite faire une mise à jour, il faudra supprimer ce fichier install.lock.
00:24:18,460 C'est une mesure de sécurité et on peut d'ailleurs le vérifier en retournant sur le domaine donc j'ouvre une nouvelle fenêtre, je vais taper acop.phone/install : et là vous voyez que j'ai ce message qui m'indique que le répertoire d'installation et de mise à jour est verrouillé.
00:24:44,170 Voilà c'est une sécurité.
Conclusion
Problèmes connus
Voir aussi
Basé sur « DOLIBARR : INSTALLATION gratuite chez AMEN.FR (hébergement OFFERT) (France / 2021) » par Stéphane Brunet.
1)Vous pourriez choisir une autre langue si vous voulez2)descendez dans la page3)si vous avez un jour besoin d'installer d'autres fonctions php, c'est ici que ça se trouve donc dans cpanel, quel que soit l'hébergeur4)Si on ne l'avait pas créé, automatiquement ce répertoire-là serait créé dans public_html




















